- この記事で扱う内容
- 前提
- PyCharmとは
- Geminiとは
- Gemini Code Assistとは
- PyCharmとGemini Code Assistを連携する方法
- Gemini Code Assistプラグインをインストールする
- PyCharmを起動する
- PyCharmの左上辺りにあるメニューボタンを押す
- メニューが開くため、その中の「設定…」を選択する
- 「設定」ダイアログが表示されるため、左サイドメニューの「プラグイン」を選択後、プラグイン画面の上部にある「Marketplace」タブを押し、検索テキストボックスに「gemini code assist」を入力すると、「Gemini Code Assist」プラグインが検索結果に表示されるため、その「インストール」ボタンを押す
- 「インストール」ボタンが「IDE を再起動」ボタンに変わるため、その「IDE を再起動」ボタンを押す
- 「PyCharm およびプラグインのアップデート」ダイアログが表示されるため、「再起動」ボタンを押す
- PyCharmが再起動する
- Gemini Code AssistプラグインでGoogleにサインインする
- PyCharm右下辺りにあるGemini Code Assistプラグインのアイコンを左クリックする
- メニューの「Sign in」を選択する
- ブラウザが自動で起動し、Googleの認証画面が表示されるため、「メールアドレスまたは電話番号」テキストボックスにメールアドレスまたは電話番号を入力し、「次へ」ボタンを押す
- 次に「パスワード」テキストボックスにパスワードを入力し、「次へ」ボタンを押す
- 二段階認証プロセスが表示された場合、任意の方法で認証を進める
- 認証中のアプリに対する信頼性に関する確認メッセージが表示されるため、「ログイン」ボタンを押す
- 認証完了画面が表示されるため、ブラウザの当該ウィンドウを閉じる
- PyCharmに戻ると、右下辺りにGoogleへのログイン成功メッセージが表示されている
- Googleアカウントの設定次第では、セキュリティ通知メールが届く
- PyCharmのGemini Code Assistに指示(プロンプト)を試し打ちする
- Gemini Code Assistプラグインをインストールする
- おすすめの関連記事
- 参考
この記事で扱う内容
この記事では、PyCharmとGemini Code AssistをGemini Code Assistプラグインで連携する方法についてご紹介します。
前提
前提知識・前提スキル
- Windows OS の基本操作ができる人
- ブラウザの基本操作ができる人
前提環境
- 使用PC
- OS が Windows 11であること
- PyCharmがインストールされていること
- PyCharmのバージョンが 2026.1 であること
(別バージョンでも同じ方法が使える可能性あり) - PyCharmにGemini Code Assistプラグインをインストールしても良いこと
- その他
- Googleアカウントを作成済みであること

Googleアカウント作成方法【初心者向け】
この記事で扱う内容この記事では、Googleアカウントを作成する方法についてご紹介します。前提前提知識・前提スキルブラウザの基本操作ができる人前提環境PCGoogleアカウントとはGoogleアカウントとは、GmailやGoogleドライブ...

Googleアカウントの二段階認証を設定する手順【画像付き】
この記事で扱う内容この記事では、Googleアカウントで二段階認証を設定する方法についてご紹介します。前提前提知識・前提スキルブラウザの基本操作ができる人前提環境PCスマートフォンを持っていることスマートフォンに認証アプリをインストールして...
PyCharmとは
PyCharmは、チェコのJetBrains社が開発したPython専用の統合開発環境(IDE)で、コード補完やデバッグ機能が充実しており、AI開発やWebアプリ、自動化ツールの開発に広く使われています。
GoogleやNetflixなどの大手企業でも採用されており、実務レベルでも信頼されています。
Geminiとは
Geminiは、Googleが提供しているAIサービスです。
文章や画像などをもとに回答や生成ができるのが特徴で、質問への回答や文章作成、アイデア出しなどに活用できます。
Gemini Code Assistとは
Gemini Code Assistは、Google社が提供しているAI「Gemini」をプログラミング支援に特化して使えるようにしたツールです。です。
コード生成や補完、説明などを行い、開発作業を効率よく進められるようになります。
PyCharmとGemini Code Assistを連携する方法

この例では、ブラウザは「Google Chrome」を使用しています。
Gemini Code Assistプラグインをインストールする
PyCharmを起動する
スタートメニューで「pycharm」を検索後、「PyCharm ~」を選択し、起動する

任意のPyCharmプロジェクトを開く

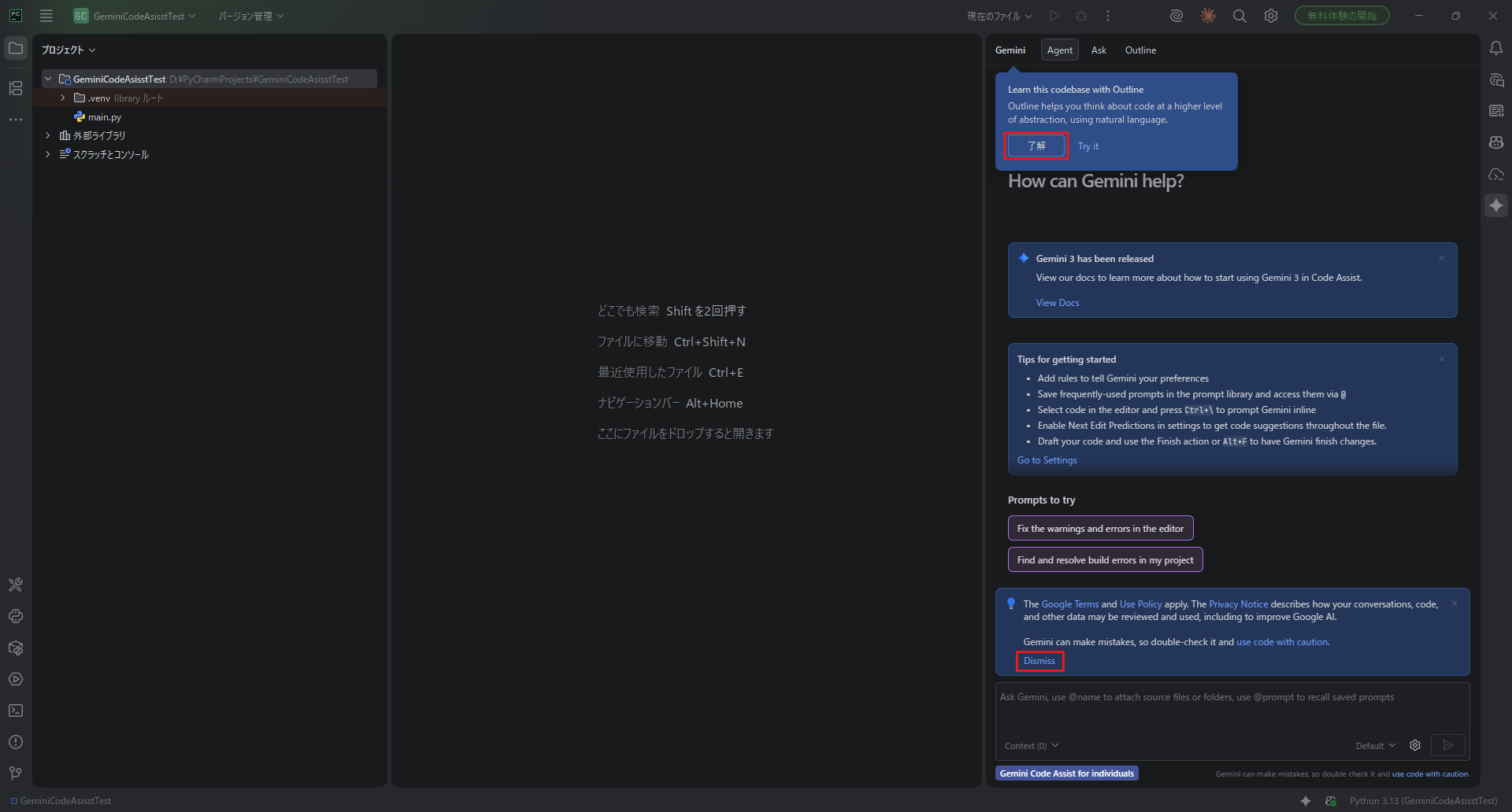
PyCharmの左上辺りにあるメニューボタンを押す

メニューが開くため、その中の「設定…」を選択する

「設定」ダイアログが表示されるため、左サイドメニューの「プラグイン」を選択後、プラグイン画面の上部にある「Marketplace」タブを押し、検索テキストボックスに「gemini code assist」を入力すると、「Gemini Code Assist」プラグインが検索結果に表示されるため、その「インストール」ボタンを押す

「インストール」ボタンが「IDE を再起動」ボタンに変わるため、その「IDE を再起動」ボタンを押す

「PyCharm およびプラグインのアップデート」ダイアログが表示されるため、「再起動」ボタンを押す

PyCharmが再起動する

Gemini Code AssistプラグインでGoogleにサインインする
PyCharm右下辺りにあるGemini Code Assistプラグインのアイコンを左クリックする

メニューの「Sign in」を選択する

ブラウザが自動で起動し、Googleの認証画面が表示されるため、「メールアドレスまたは電話番号」テキストボックスにメールアドレスまたは電話番号を入力し、「次へ」ボタンを押す

次に「パスワード」テキストボックスにパスワードを入力し、「次へ」ボタンを押す

二段階認証プロセスが表示された場合、任意の方法で認証を進める

認証コードの入力が求められるため、認証アプリに表示されている認証コードを入力し、「次へ」リンクを押す

認証中のアプリに対する信頼性に関する確認メッセージが表示されるため、「ログイン」ボタンを押す

認証完了画面が表示されるため、ブラウザの当該ウィンドウを閉じる

PyCharmに戻ると、右下辺りにGoogleへのログイン成功メッセージが表示されている

Googleアカウントの設定次第では、セキュリティ通知メールが届く

PyCharmのGemini Code Assistに指示(プロンプト)を試し打ちする
メニューから「Gemini」を選択する

「Gemini」サイドバーが表示される

「Gemini」サイドバー内の下部にあるテキストエリアに任意のプロンプトを入力し、Enterキーを押すか、右下辺りにある「送信」ボタンを押す
以下は例で、「あなたは何ができますか?」という入力と、その結果です。









